
Do you often feel overwhelmed when planning a trip? With so many things to consider—weather, routes, and personal preferences—it can be a lot to handle. But what if you could create an AI agent that not only checks the weather for specific cities on your travel dates but also helps you craft the perfect travel plan tailored to your interests?
Momen, with its built-in AI agent builder, lets you harness the full power of AI, including tool calls and RAG (Retrieval-Augmented Generation). As a complete no-code platform, Momen makes it possible to create a truly functional, commercial-grade chatbot tailored for real-world travel planning scenarios.

Plan as You Chat: Develop and personalize your travel plan step-by-step through a conversation with the chatbot, refining details in real-time. Perfect for vacations, workations, or everyday adventures.
Capable AI: The AI autonomously fetches real-time, accurate data, like weather updates, and connects LLMs to the web, ensuring your plans are customized and tailored to your preferences.
The data model serves as the foundation of the app, organizing and defining how data is stored and accessed. For this app, we focus on two key data needs:
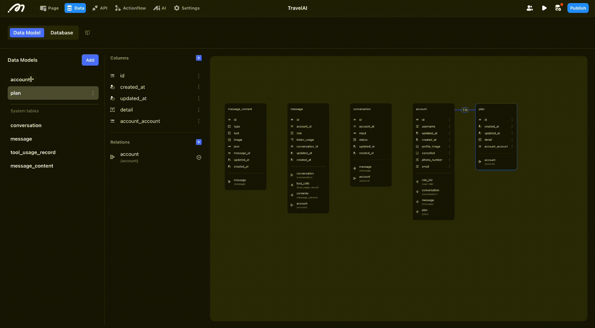
Trip Plan: Stores the user's finalized travel itinerary. To manage this, we create a 'Plan' table in the data model and add a column to store the details of each plan.
AI-Related Data: When configuring AI, the system automatically generates the built-in tables needed for AI functionality. All AI-related data is stored here, so there's no need to create separate tables for AI data.
Once the 'Plan' table is created, establish a 1:N (one-to-many) relationship between the 'Plan' and 'Account' tables. This means one account can create multiple trip plans.

API integration allows different software applications to seamlessly connect and share data. To enhance both the app and AI functionality, this app integrates external information sources:
Search API: By using the Tavily API, the AI agent is connected to the web, providing real-time, accurate search results that empower better decision-making.
Weather API: We use the 2 Open-Matio API to fetch weather data. First, it retrieves the geolocation (latitude and longitude) of the destination, then fetches the weather information based on that location.

In Momen, ActionFlow automates multi-step tasks. Here’s how we set it up:
Forecast: Using the destination's latitude and longitude, it fetches real-time weather data for the trip.
Insert Plan: Records the travel plan for easy adjustments and outputs, helping you keep track and refine your itinerary.

Momen’s built-in AI Agent Builder simplifies AI setup. An AI agent is a specialized component that automates a task by following predefined prompts, roles, goals, and constraints.
Setting up an AI agent in Momen is simple:
Define inputs, set up the AI’s role, and specify its goals and constraints.
Set up tool calls (including ActionFlow and external APIs) to fetch additional data, such as weather and destination information, to refine the travel plan further.

Frontend design in Momen is intuitive, using drag-and-drop functionality. The app’s UI includes two main components:
Input field: This consists of a text input component and a button, allowing users to enter their questions or requests.
List: The list component displays the conversation history, showing both the user’s inputs and AI-generated responses.
After designing the UI, bind the backend data to the components. For example, the chat list is connected to the AI message values in the system tables, ensuring real-time updates based on user interactions.
Once you're done, click the top-right corner to Preview and Publish. Don't forget to use Mirror during development to check your progress in real-time, ensuring everything functions as expected.

Without an agent builder, the complexity of implementing RAG, invoking tools, and managing structured outputs can significantly increase the difficulty of the project. Handling model calls and managing multi-step processes becomes much more challenging, leading to longer development times.
However, with Momen, this process is streamlined. The platform’s built-in functionality simplifies these tasks, allowing you to easily configure AI agents with specified inputs and outputs, making it much faster and more efficient than using external tools or coding everything from scratch.
You can build this app with Momen’s Basic Plan for just $33 per month, which includes unlimited API calls and AI usage, along with 200,000 free points monthly. For more details, visit Momen's pricing page.
The development time for this app is approximately 12 hours (around 1.5 - 2 workdays), covering key tasks such as data model setup, frontend design, API integration, and AI agent configuration.
Development Time Breakdown:
Data Model Setup: 1 hour
Frontend Design: 2 hours
Understanding and Importing APIs: 4 hours
ActionFlow: 2 hours
AI Configuration : 1 hour
Testing & Debugging: 2 hours
Try the trip planner in action : https://v6gn523dkl617.cave.momen.app/
Watch the full video walkthrough on Momen's Youtube channel:
Your Possibilities with Momen Don’t End Here. Momen allows you to integrate even more powerful APIs to enhance your app's capabilities. You can easily add features like map lookups, flight comparisons, hotel pricing, image fetching, and much more. This helps you create a dynamic, personalized experience for your users—tailored to their specific needs. Momen also simplifies the setup of key system features, including user login, payment integration, and custom domains. All of this can be configured quickly through the settings, giving you full control over your app’s functionality and user experience.
Explore More at : https://momen.app/